What is Image Upscaling?
Image Upscaling is the process of converting low-resolution images to high-resolution using algorithms. Unlike traditional interpolation methods, AI upscaling models (like ESRGAN) can intelligently reconstruct details while maintaining image quality. For instance, the default SD1.5 model often struggles with large-size image generation. To achieve high-resolution results,we typically generate smaller images first and then use upscaling techniques. This article covers one of many upscaling methods in ComfyUI. In this tutorial, we’ll guide you through:- Downloading and installing upscaling models
- Performing basic image upscaling
- Combining text-to-image workflows with upscaling
Upscaling Workflow
Model Installation
Required ESRGAN models download:1
Visit OpenModelDB
Visit OpenModelDB to search and download upscaling models (e.g., RealESRGAN)
As shown:

- Filter models by image type using the category selector
- The model’s magnification factor is indicated in the top-right corner (e.g., 2x in the screenshot)
Download
button on the model detail page.
2
Save Model Files in Directory
Save the model file (.pth) in
ComfyUI/models/upscale_models
directoryWorkflow and Assets
Download and drag the following image into ComfyUI to load the basic upscaling workflow:
Images containing workflow JSON in their metadata can be directly dragged into ComfyUI or loaded using the menu
Workflows
-> Open (ctrl+o)
.
Complete the Workflow Step by Step
Follow the steps in the diagram below to ensure the workflow runs correctly.
- Ensure
Load Upscale Model
loads4x-ESRGAN.pth
- Upload the input image to the
Load Image
node - Click the
Queue
button, or use the shortcutCtrl(cmd) + Enter
to generate the image
Load Upscale Model
and Upscale Image (Using Model)
nodes, which receive an image input and upscale it using the selected model.
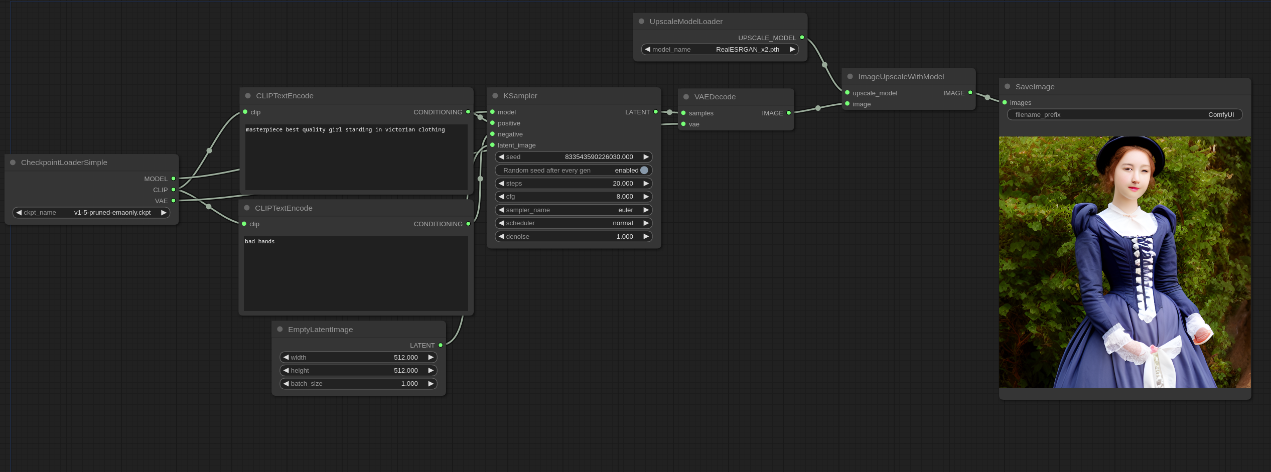
Text-to-Image Combined Workflow
After mastering basic upscaling, we can combine it with the text-to-image workflow. For text-to-image basics, refer to the text-to-image tutorial. Download and drag this image into ComfyUI to load the combined workflow:
Additional Tips
Model characteristics:
- RealESRGAN: General-purpose upscaling
- BSRGAN: Excels with text and sharp edges
- SwinIR: Preserves natural textures, ideal for landscapes
- Chained Upscaling: Combine multiple upscale nodes (e.g., 2x → 4x) for ultra-high magnification
- Hybrid Workflow: Connect upscale nodes after generation for “generate+enhance” pipelines
- Comparative Testing: Different models perform better on specific image types - test multiple options