

Localization Support
Currently, ComfyUI supports: English, Chinese, Russian, French, Japanese, and Korean. If you need to switch the interface language to your preferred language, you can click the Settings gear icon and then select your desired language underComfy
—> Locale
.

New Menu Interface
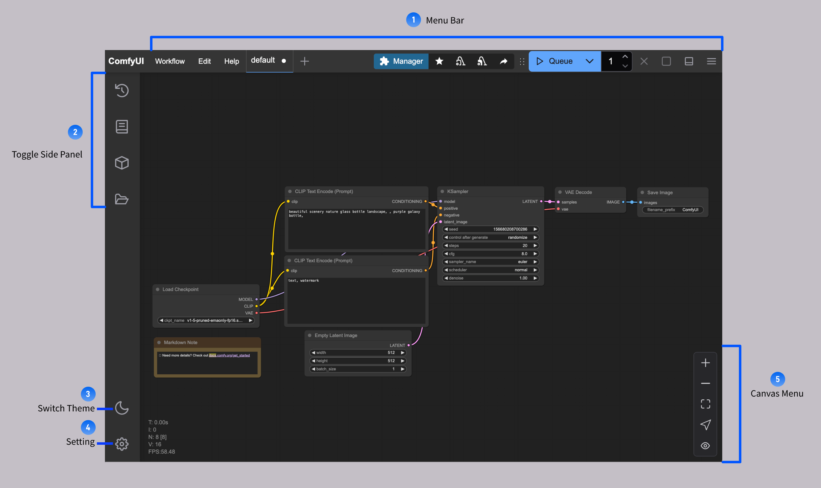
Workspace Areas
Below are the main interface areas of ComfyUI and a brief introduction to each part.
- Menu Bar: Provides workflow, editing, help menus, workflow execution, ComfyUI Manager entry, etc.
- Sidebar Panel Switch Buttons: Used to switch between workflow history queue, node library, model library, local user workflow browsing, etc.
- Theme Switch Button: Quickly switch between ComfyUI’s default dark theme and light theme
- Settings: Click to open the settings button
- Canvas Menu: Provides zoom in, zoom out, and auto-fit operations for the ComfyUI canvas
Menu Bar Functions

Sidebar Panel Buttons

- Workflow History Queue (Queue): All queue information for ComfyUI executing media content generation
- Node Library: All nodes in ComfyUI, including
Comfy Core
and your installed custom nodes, can be found here - Model Library: Models in your local
ComfyUI/models
directory can be found here - Local User Workflows (Workflows): Your locally saved workflows can be found here
Old Menu Version
Currently, ComfyUI enables the new interface by default. If you prefer to use the old interface, you can click the Settings gear icon and then setUse new menu
to disabled
under Comfy
—> Menu
to switch to the old menu version.
The old menu interface only supports English.
