- Loading example workflows
- Loading from ComfyUI’s workflow templates
- Loading from images with workflow metadata
- Model installation guidance
- Automatic model installation
- Manual model installation
- Using ComfyUI Manager for model installation
- Completing your first text-to-image generation
About Text-to-Image
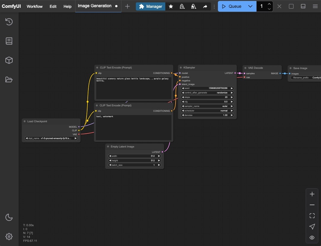
Text-to-Image is a fundamental AI drawing feature that generates images from text descriptions. It’s one of the most commonly used functions in AI art generation. You can think of the process as telling your requirements (positive and negative prompts) to an artist (the drawing model), who will then create what you want. Detailed explanations about text-to-image will be covered in the Text to Image chapter.ComfyUI Text-to-Image Workflow Tutorial
1. Launch ComfyUI
Make sure you’ve followed the installation guide to start ComfyUI and can successfully enter the ComfyUI interface.
ComfyUI Desktop
ComfyUI Desktop
ComfyUI Desktop currently supports standalone installation for Windows and MacOS (ARM), currently in BetaYou can choose the appropriate installation for your system and hardware below
- Code is open source on Github
Because Desktop is always built based on the stable release, so the latest updates may take some time to experience for Desktop, if you want to always experience the latest version, please use the portable version or manual installation
- Windows
- MacOS(Apple Silicon)
- Linux
ComfyUI Portable (Windows)
ComfyUI Portable (Windows)
Portable version is a ComfyUI version that integrates an independent embedded Python environment, using the portable version you can experience the latest features, currently only supports Windows system
ComfyUI Portable (Windows) Installation Guide
Supports Windows ComfyUI version running on Nvidia GPUs or CPU-only, always use the latest commits and completely portable.
2. Load Default Text-to-Image Workflow
ComfyUI usually loads the default text-to-image workflow automatically when launched. However, you can try different methods to load workflows to familiarize yourself with ComfyUI’s basic operations:- Load from Workflow Template
- Load from Images with Metadata
- Load from workflow.json

- Click the Fit View button in the bottom right to ensure any loaded workflow isn’t hidden
- Click the folder icon (workflows) in the sidebar
- Click the Browse example workflows button at the top of the Workflows panel

- Select the first default workflow Image Generation to load it

3. Model Installation
Most ComfyUI installations don’t include base models by default. After loading the workflow, if you don’t have the v1-5-pruned-emaonly-fp16.safetensors model installed, you’ll see this prompt:
<your ComfyUI installation>/ComfyUI/models/
with subfolders like checkpoints
, embeddings
, vae
, lora
, upscale_model
, etc. ComfyUI detects models in these folders and paths configured in extra_model_paths.yaml
at startup.

- Automatic Download
- ComfyUI Manager
- Manual Installation
After you click the Download button, ComfyUI will execute the download, and different behaviors will be performed depending on the version you are using.
- ComfyUI Desktop
- ComfyUI Portable
The desktop version will automatically complete the model download and save it to the 
If everything goes smoothly, the model should be able to download locally. If the download fails for a long time, please try other installation methods.
<your ComfyUI installation location>/ComfyUI/models/checkpoints
directory.
You can wait for the installation to complete or view the installation progress in the model panel on the sidebar.
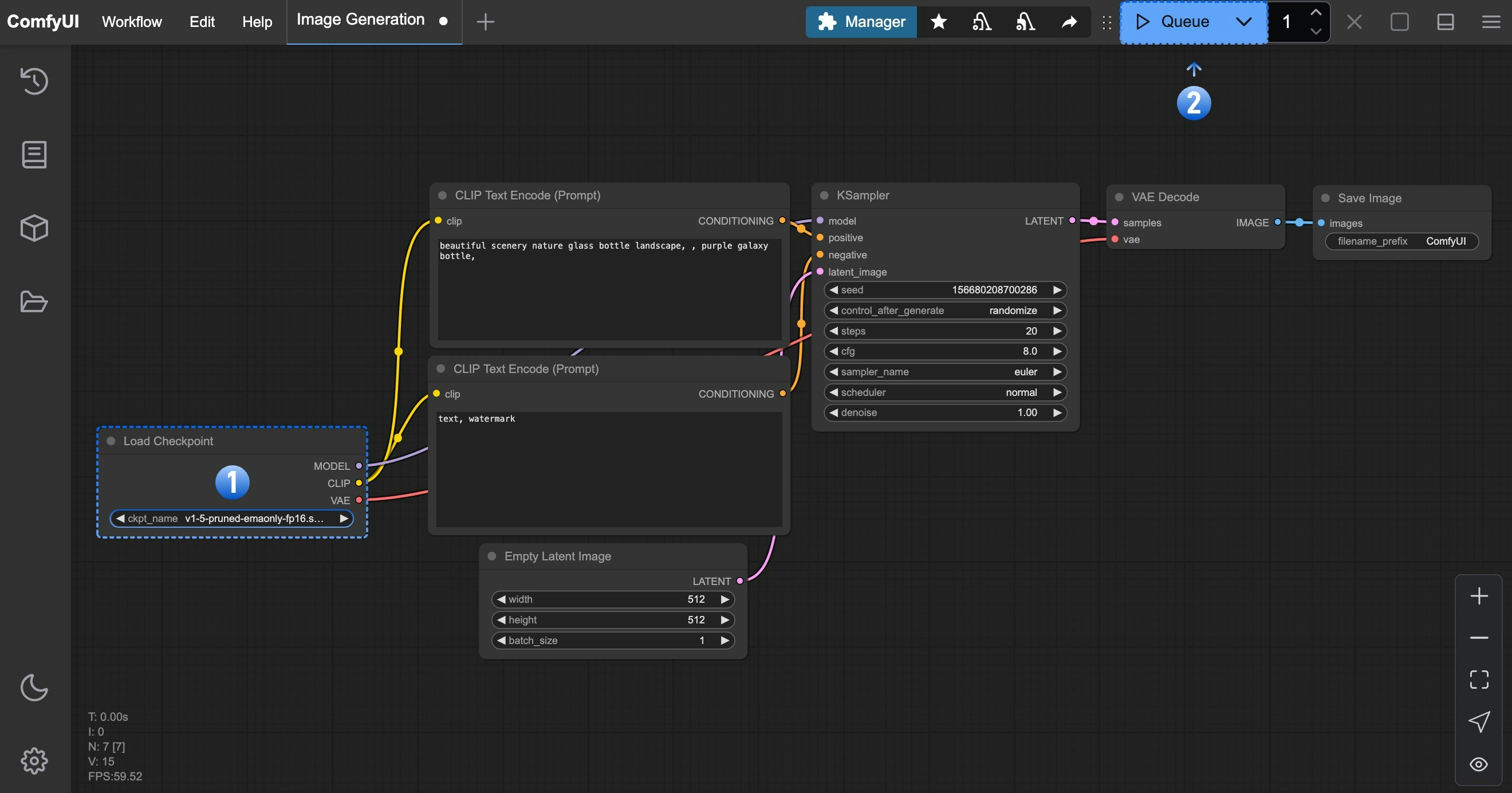
4. Load Model and Generate Your First Image
After installing the model:
- In the Load Checkpoint node, ensure v1-5-pruned-emaonly-fp16.safetensors is selected
- Click
Queue
or pressCtrl + Enter
to generate

ComfyUI Text-to-Image Workflow Guide
Click here for detailed text-to-image workflow instructions
Troubleshooting
Model Loading Issues
If theLoad Checkpoint
node shows no models or displays “null”, verify your model installation location and try refreshing or restarting ComfyUI.