- Ultra Mode: Designed for high-resolution needs, perfect for advertising and e-commerce where detail magnification is important. It accurately reflects prompts while maintaining generation speed.
- Raw Mode: Focuses on natural realism, optimizing skin tones, lighting, and landscape details. Reduces the “AI look” and is ideal for photography and realistic style creation.
- Flux 1.1 Pro Text-to-Image
- Flux 1.1 Pro Image-to-Image (Remix)
To use the API nodes, you need to ensure that you are logged in properly and using a permitted network environment. Please refer to the API Nodes Overview section of the documentation to understand the specific requirements for using the API nodes.
Make sure your ComfyUI is updated.Workflows in this guide can be found in the Workflow Templates.
If you can’t find them in the template, your ComfyUI may be outdated.(Desktop version’s update will delay sometime)If nodes are missing when loading a workflow, possible reasons:
- You are not using the latest ComfyUI version(Nightly version)
- You are using Stable or Desktop version (Latest changes may not be included)
- Some nodes failed to import at startup
Flux 1.1 Pro Ultra Image Node Documentation
Check the following documentation for detailed node parameter settings:Flux 1.1 [pro] Text-to-Image Tutorial
1. Download Workflow File
Download and drag the following file into ComfyUI to load the workflow:
2. Complete the Workflow Steps

- (Optional) Modify the prompt in the
Flux 1.1 [pro] Ultra Image
node - (Optional) Set
raw
parameter tofalse
for more realistic output - Click
Run
or use shortcutCtrl(cmd) + Enter
to generate the image - After the API returns results, view the generated image in the
Save Image
node. Images are saved to theComfyUI/output/
directory
Flux 1.1[pro] Image-to-Image Tutorial
When adding animage_prompt
to the node input, the output will blend features from the input image (Remix). The image_prompt_strength
value affects the blend ratio: higher values make the output more similar to the input image.
1. Download Workflow File
Download and drag the following file into ComfyUI, or right-click the purple node in the Text-to-Image workflow and setmode
to always
to enable image_prompt
input:


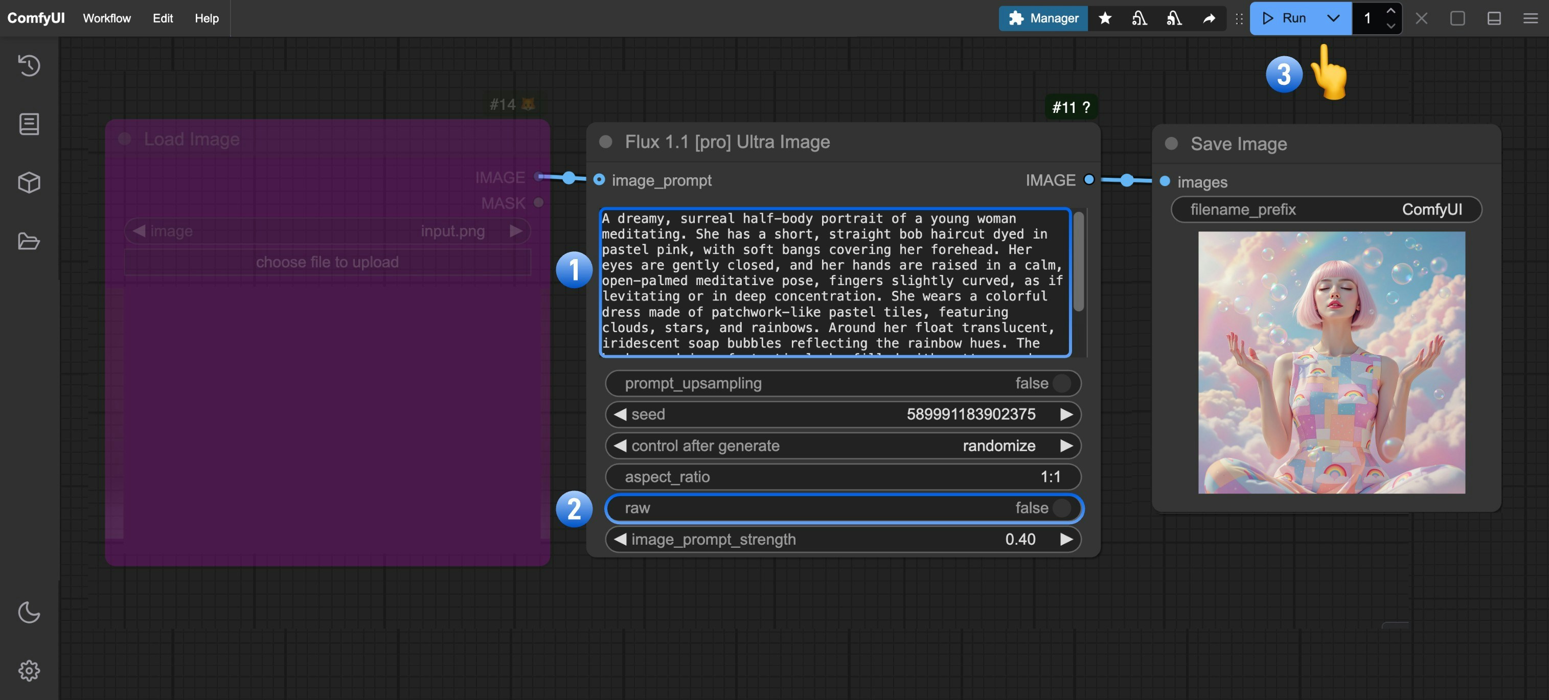
2. Complete the Workflow Steps

- Click Upload on the
Load Image
node to upload your input image - (Optional) Adjust
image_prompt_strength
inFlux 1.1 [pro] Ultra Image
to change the blend ratio - Click
Run
or use shortcutCtrl(cmd) + Enter
to generate the image - After the API returns results, view the generated image in the
Save Image
node. Images are saved to theComfyUI/output/
directory
image_prompt_strength
values:
